MySQL的运维辅助工具种类繁多,不仅包括系统内置的命令行操作工具,而且还涵盖了众多图形界面操作工具。这些工具的易用性固然重要,但个人的操作偏好同样不容忽视。在此,我将向大家推荐13款MySQL图形化管理工具,以供大家参考选用。
1、

该工具采用Java语言进行开发,属于免费且开源的数据库管理及开发平台,采纳了极为便捷的ASL许可协议。它具备跨平台运行能力,适用于多种操作系统,诸如Linux、macOS等。
该框架支持模块化构建,并能接入各类插件,同时附带了丰富的数据库管理功能,包括实体关系图绘制、数据双向传输、数据库版本比对以及模拟数据的自动生成等。
该系统兼容众多数据库类型,涵盖如MySQL、、SQL 、Db2、、MS SQL、Derby等多种产品。
2、SQL

SQL是一款免费且支持多连接的Web界面数据库管理及开发工具,它允许用户通过单一应用程序同时接入MySQL、SQL 、DM(达梦数据库)、人大金仓数据库等多种数据库系统。
该软件适用于多种操作系统平台,包括但不限于Linux和macOS,并且能够实现中英文之间的自由切换。此外,它还具备用户管理、自动构建SQL语句、自动生成测试数据、批量执行操作、保存查询结果以及数据导入导出等多种实用功能。
查询速度达到毫秒级别,处理千万级别数据,导出效率超越3000万次,展开万张表格时依然保持稳定流畅,毫无卡顿之感。
3、

它是最普遍应用的MySQL维护软件,这款工具采用PHP编写,并依托于Web架构在网站服务器上运行,具备中文界面,使得数据库管理变得异常便捷。然而,其不足之处在于对大型数据库的备份与恢复操作不够便捷。
4、

PHP编写的MySQL数据库备份与恢复工具,有效解决了通过PHP操作大型数据库备份及恢复的难题,即便数百兆的数据也能轻松实现备份与恢复,无需担忧网络速度过慢造成的中断问题,操作简便,使用体验极佳。该软件由德国开发者所创,目前尚无中文语言版本。
5、

这款桌面版MySQL数据库管理及开发软件,其界面设计与微软的管理器颇为相似,操作简便,易于上手。它采用图形化用户界面,极大地方便了用户的使用与管理。此外,该软件支持中文界面,并提供免费版本。
6、MySQL GUI Tools

MySQL官方推出的图形界面管理工具,功能十分全面,堪称推荐之选,然而遗憾的是,它并未提供中文操作界面。
7、MySQL ODBC

MySQL官方所提供的ODBC接口程序,一旦系统安装了该程序,用户便能够借助ODBC技术访问MySQL数据库。通过这种方式,不仅能够实现数据在MySQL与其它系统之间的转换,而且还能确保ASP技术能够访问MySQL数据库中的数据。
8、MySQL

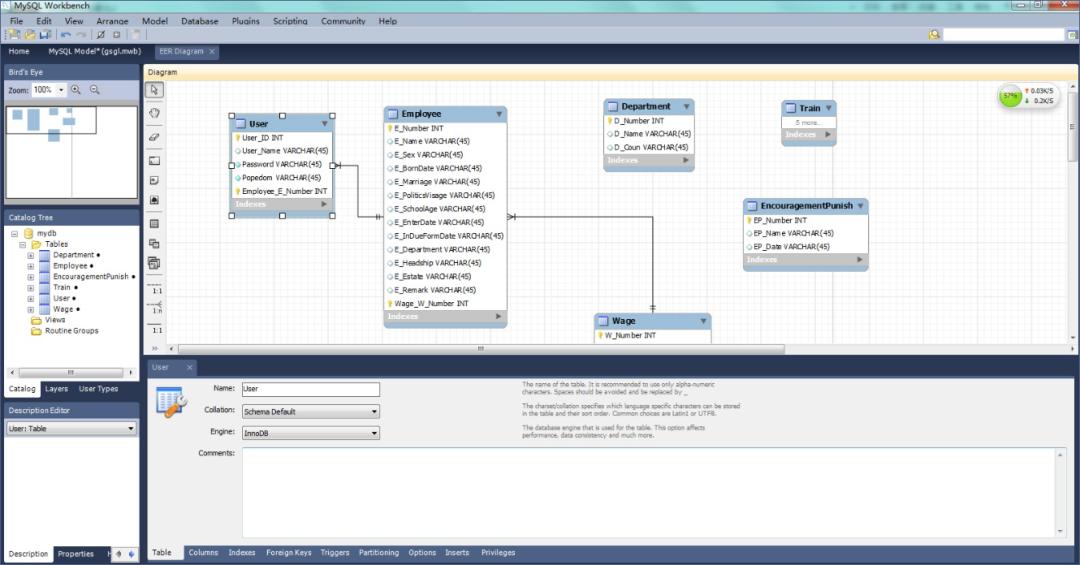
MySQL构成了一个综合性的可视化开发与管理系统,其中集成了众多高级功能,包括数据库的建模与设计、查询的开发与测试、服务器的配置与监控、用户与安全管理、备份与恢复的自动化处理、审计数据的检查以及基于向导的数据库迁移操作。
MySQL为数据库管理员、程序开发者和系统规划师提供了可视化设计工具,支持模型构建,并具备数据库管理功能。
它具备构建复杂的数据实体关系(ER)模型的功能,支持正向与逆向的数据库工程操作,同时还能胜任那些通常耗时较长、且难以修改及管理的文档处理任务。
MySQL 工作台可在 ,Linux 和 Mac 上使用。
9、

这款工具操作简便,能够迅速且高效地以图形化方式管理MYSQL数据库,且无论身处何地,都能实现数据库的有效管理。
该产品由业内知名企业研发,是一款设计精巧、操作便捷且功能全面的图形界面MySQL数据库管理软件。
借助这一工具,您能够迅速且直观地,无论身处何方,都可通过网络对远端的MySQL数据库进行管理和维护。
10、MySQL-Front

这款轻便的MySQL管理工具具备多项功能,如:拥有多文档操作界面、语法高亮显示、支持拖拽操作进行数据库及表格管理、允许对字段进行编辑、添加或删除、对记录进行编辑、插入或删除、展示成员信息、执行SQL脚本、支持与其他程序接口对接、并能将数据保存为CSV文件等。
11、 for MySQL

MySQL for 是一款功能卓越的工具,专为自动化和简化 MySQL 操作而设计。它为用户提供了便捷的手段来研究和管理现有数据库,能够设计复杂的 SQL 查询语句,并支持以多种方式对数据进行查询和操作。
12、

这款软件是一款免费且轻便的MySQL客户端,能够执行多种数据库操作,比如查看和编辑数据、建立或调整表格、控制用户权限以及执行其他相关任务,其功能相当全面。
13、

这是一款适用于多个平台的数据库管理软件,其外观设计颇具吸引力,能够兼容多种数据库系统,包括但不限于MySQL、、SQL 、等,同时支持多种SQL数据库操作。
特点如下:
扫一扫在手机端查看
-
Tags : MySQL SQL Microsoft SQL Server 可视化技术 数据库 PHP 操作系统 Windows PostgreSQL Linux 脚本语言 phpMyAdmin 设计 Java MongoDB DBA Mac电脑 Sybase MariaDB 微软 ASP 人生第一份工作 Eclipse
我们凭借多年的网站建设经验,坚持以“帮助中小企业实现网络营销化”为宗旨,累计为4000多家客户提供品质建站服务,得到了客户的一致好评。如果您有网站建设、网站改版、域名注册、主机空间、手机网站建设、网站备案等方面的需求,请立即点击咨询我们或拨打咨询热线: 13761152229,我们会详细为你一一解答你心中的疑难。


客服1